24.126.0 - On premise
Gesamtsummen jetzt auf Widgets sichtbar: Sofortige Einblicke auf einen Blick

Eine Verbesserung, die Ihre Dashboard-Widgets noch informativer macht: Gesamtsummen für Labels werden jetzt automatisch angezeigt, sodass Sie ohne zusätzliche Klicks oder Aufwand sofort Klarheit über Ihre Daten erhalten. Was ist neu?
Automatische Gesamtsummen: Alle Widgets zeigen jetzt automatisch Gesamtsummen als Labels an.
Gilt für alle Diagramme: Diese Verbesserung betrifft sowohl neu erstellte als auch bestehende Diagramme. Sie sehen die Gesamtsummen sofort auf Ihren aktuellen Widgets, ohne manuelle Updates.
Einfacheres Monitoring: Egal, ob Sie Fehler, Kosten oder Aufgaben verfolgen – die Gesamtsummen erleichtern es, Trends zu beobachten und umsetzbare Erkenntnisse zu gewinnen.
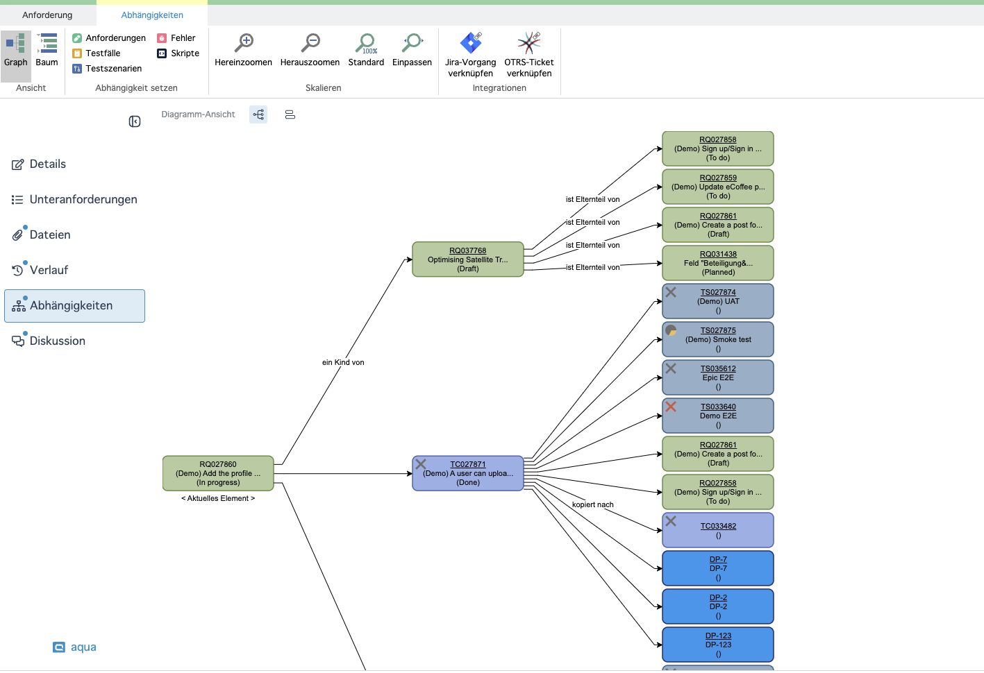
Verbesserte Abhängigkeitsansicht: Verbindungen zwischen Anforderungen auf einen Blick

Wir haben die Abhängigkeitsvisualisierung verbessert, um Ihnen ein besseres Verständnis dafür zu ermöglichen, wie Ihre Anforderungen miteinander verbunden sind. Ab sofort können Sie von jeder Unteranforderung aus:
Elternanforderung anzeigen: Erkennen Sie sofort, zu welcher Elternanforderung Ihre Unteranforderung gehört.
Geschwisterunteranforderungen sehen: Finden Sie mühelos alle anderen Unteranforderungen, die mit derselben Elternanforderung verbunden sind.
Wie das hilft:
Verbesserte Rückverfolgbarkeit: Navigieren Sie problemlos durch komplexe Abhängigkeiten und verfolgen Sie Beziehungen zwischen Anforderungen.
Besserer Kontext: Verstehen Sie, wie jede Unteranforderung in das größere Bild der Elternanforderung passt.
Schnellere Zusammenarbeit: Teilen Sie Einblicke und Abhängigkeiten innerhalb Ihres Teams, um die Prioritäten besser abzustimmen.
Diese neue Ansicht erleichtert das Mapping von Abhängigkeiten und hilft Ihnen, Anforderungen effizienter zu verwalten.
Wichtige Fehlerbehebungen
Wir arbeiten ständig daran, Ihre Erfahrung zu verbessern, und haben mehrere von Nutzern gemeldete Fehler behoben. Dieses Update enthält wichtige Korrekturen für eine reibungslosere Leistung und höhere Zuverlässigkeit.
Um die vollständige Liste der behobenen Probleme anzusehen, besuchen Sie die Release Notes.
Vielen Dank für Ihr Feedback und Ihre Geduld – es hilft uns, das Produkt für alle besser zu machen!
Last updated
Was this helpful?