Test Scenarios
Test scenarios are a defined set of test cases, which can be defined as to execute test cases sequentially or concurrently with different parameters on defined agents. It helps users to organize regression tests and allows them to replay them for scheduled executions. In order to define a set of test cases in a test scenario, select a set of them in the navigation. Then, right-click on them and choose Create test scenario.

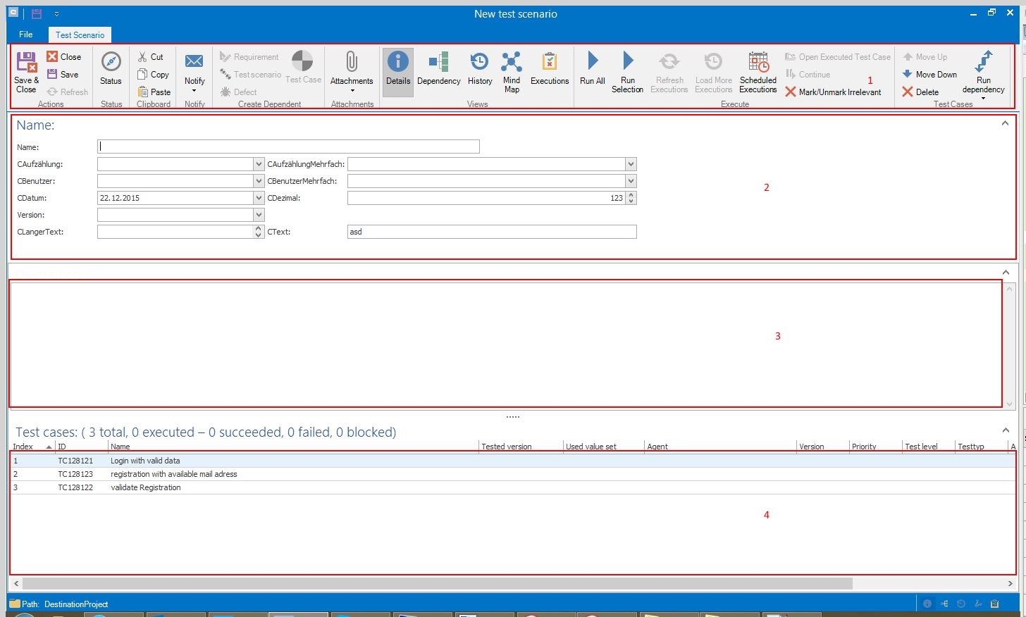
A new empty test scenario with 3 test cases is created. It can be found at the bottom.

Grid
Specification
Description
Test cases for execution
If a test case is parameterized, the default value set is entered by default. All other values can be added via right-click and choosing Add test case variants for each value set.

The test cases are inserted automatically. The order can be defined by CTRL+Arrow Key or by defined buttons.

Button
Description

Change the status of the request.

Add users to get notifications about changes.

See the dependencies of items.
![]()
See the history of item to see who changed what and when.
![]()
Organize your ideas in a mind map.

See your last executions.
![]()
Run all test cases defined in the test scenario.
Run selected test cases marked in the test scenario.

Create scheduled executions.

Create a dependency graph.
Last updated
Was this helpful?